汽修单管理系统源码

汽修单管理系统源码-淘金源码
汽修单管理系统源码
此内容为付费资源,请付费后查看
5
付费资源

简介:

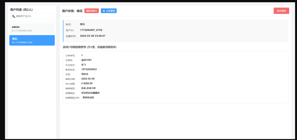
专为中小汽修门店量身打造的轻量化管理系统,助力门店实现订单与客户信息高效管理。从车辆信息录入、故障检测分析到费用核算统计,全流程数字化流转,彻底告别纸质单据与混乱台账。

系统界面简洁直观,上手即用零学习成本;支持按用户、按日期多维度精准查询,每笔维修记录均可清晰追溯,有效提升门店运营效率与客户服务体验。

图片[1]-汽修单管理系统源码-淘金源码
图片[2]-汽修单管理系统源码-淘金源码
图片[3]-汽修单管理系统源码-淘金源码
图片[4]-汽修单管理系统源码-淘金源码
图片[5]-汽修单管理系统源码-淘金源码
© 版权声明
THE END
喜欢就支持一下吧
点赞14 分享